Turn your MySQL data into secure OData REST APIs in just 5 minutes with TransformZ. No boilerplate, no complexity; an instant data access for your apps, dashboards, and integrations.
Orléando Dassi
CEO & Founder
Have you ever needed to turn your MySQL data into a REST API, fast, securely, and without writing boilerplate code? With TransformZ, you can go from your database to a fully functional REST API in just 5 minutes, just like a WordPress installation.
Other database management systems are supported, like PostgreSQL.
A MySQL REST API provides a stateless, scalable way for web and mobile applications to access database data via standard HTTP methods (GET, POST, PUT, DELETE). It’s perfect for:
Rather than hand-coding API endpoints or using general-purpose frameworks, TransformZ lets you instantly generate secure REST APIs from your MySQL data (tables and fields) like shown below.
Here’s a quick 5-minute walkthrough:
Log in to TransformZ, from the left sidebar click on Data Sources, then on “Add New Data Source”.
In the first tab, provide your data source details:

Click on Next to access the second tab, fill in your database credentials:
Once they are all in, the Create button will persist your information.

Once saved, you’ll be redirected to the data sources listing, which display your newly created data source as Disconnected.
You can test it by clicking on the three dots at the top right of the data source, then click on Test.
Once the status is Connected, you are good to go to the next step, else you have to update your database settings.
From the data sources list, click on the data source to generate the REST API for.
As illustrated in the following screenshot, it’ll open its details page, which lists more information about how to use the generated REST API for your database.

By selecting a specific table, you have access to some possible endpoints that you can call on your entity, the related database schema that we fetched on real-time is available even down.
Note: your data source is secured using the JWT method by default, it ensures that only you can query your APIs. On a later article, we’ll come back on the available security options.
At this stage, you have a connected data source (database) and you are into its details page.
Now, scroll down to the OData API section, the “OData Service URL” is the URL some applications need to have access to your OData REST API definition to know the available endpoints.
Still from that section, click on the OData Playground button to have a Postman-like experience to immediately test your auto-generated API endpoints and see the result.

On the top, you can generate a new JWT Token, plug it into the Authentication section and click on the SET button.
It simply logs you in, so that you can execute CRUD operations on the Rest Endpoints listed on the left sidebar.
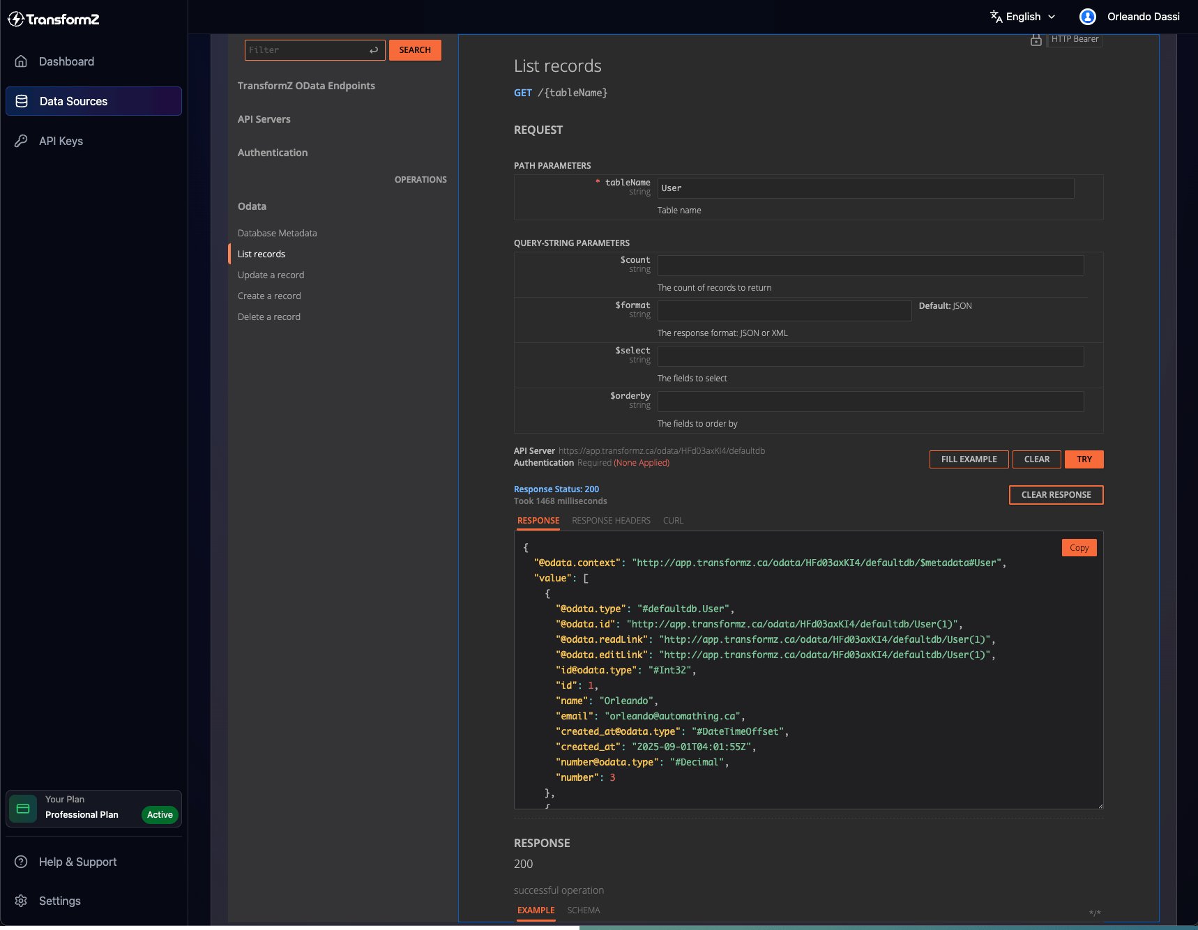
Below you can see how I effortlessly list the records of my User table:

TransformZ has immediate wins like: reducing cost and accelerating data integration projects, here are more elements:
With TransformZ, exposing MySQL data as REST APIs isn’t a hassle, it’s a streamlined, secure, and efficient process that saves you time and effort.
Ready to go from data to API in minutes? Try it yourself, sign up on TransformZ and connect your first database today.
👉 Follow our updates and try TransformZ for yourself.
Need help?
Related Articles: